騰訊企業郵箱成員郵箱賬號(適用所有成員)綁定了手機可以通過以下步驟重置密碼:
【騰訊企業郵箱->賬號密碼登錄->忘記密碼->我是成員->輸入賬號信息】使用綁定的手機號碼接收驗證碼重置郵箱賬號密碼。
1、打開騰訊企業郵箱web登錄頁面,點擊“忘記密碼”


2、密碼重置頁面選擇您需要重置的帳號類型(我是成員),輸入帳號信息和驗證碼。
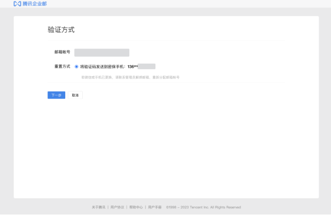
3、選擇重置密碼的驗證方式:


二、聯系企業郵箱管理員重置郵箱密碼。
騰訊企業郵箱產品鏈接http://www.rmdipyo.com/mail/txmail.asp

域名頻道專業提供企業郵箱、企業郵局、個人郵箱、集團郵局等服務。
由于全球互聯網構造復雜,海內外實現傳輸郵件需要經過多次網絡跳轉,一旦出現郵件發送失敗、延遲、丟信等情況,對于外貿企業來說,都可能會帶來嚴重損失。
企業郵箱代維服務有效解決用戶自行維護服務器的煩惱。
國內企業郵箱服務十強服務商,域名頻道為你提供一個優秀的企業郵件,進入了解詳情http://www.rmdipyo.com/mail/
域名頻道IDC知識庫